Cities and Municipalities don’t just need brighter lights, they need brighter systems.
Public lighting has always been the quiet backbone of urban life. We started with traditional lamps built simply to switch on at dusk. Then came LED, reducing energy bills and maintenance costs. Next, we connected those LEDs and stepped into the era of Smart Cities: interoperable assets speaking a common language like TALQ, so networks can be managed, optimized, and scaled across vendors.
Now the frontier is Cognitive Cities where lighting doesn’t just respond; it learns. Sensors, data, and AI enable streets that self-tune to footfall and weather, predict failures before they happen, and align illumination with safety, events, and sustainability targets.
This article shows how Cactus helps cities make that journey modernizing from legacy lighting to LED, orchestrating TALQ-compliant ecosystems, and unlocking data-driven intelligence so urban infrastructure evolves from connected to truly cognitive.
Context, Purpose & Cactus’s Role
Modern cities face the dual challenge of reducing emissions while improving public services. Smart lighting has become one of the most visible and impactful enablers of sustainable urban transformation.
This project was conceived to help municipalities accelerate their transition toward smarter, more efficient infrastructure through connected public lighting. The initiative aims to transform traditional lighting networks into intelligent, data-driven systems capable of adapting to the needs of modern cities.
Developed by Cactus, the solution integrates LED technology, IoT connectivity, and centralized management software to enable real-time control and monitoring of public lighting assets. Its architecture is designed to scale across municipalities of different sizes, offering flexibility and long-term operational efficiency at every stage of deployment.
The Challenge & Opportunity
Current challenges for municipalities
Municipalities across the world are under growing pressure to modernize their infrastructure while managing limited budgets and rising environmental demands. Public lighting systems, often based on outdated technology, account for a major share of a city’s energy consumption and maintenance costs. Many of these networks still rely on manual inspections and fixed schedules that provide little flexibility or insight into actual performance.
The absence of centralized control and real-time visibility makes it difficult for cities to detect faults, optimize energy use, or respond quickly to incidents. In addition, older lighting technologies frequently deliver uneven illumination, affecting both safety and visual comfort for citizens. Municipalities must also comply with increasingly strict environmental and efficiency regulations, adding urgency to the need for smarter, more adaptable solutions.

Expected benefits
Smart public lighting is a cornerstone of urban innovation, offering measurable improvements in efficiency, safety, and sustainability. Connected LED systems allow municipalities to significantly reduce energy consumption and extend infrastructure lifespan. Predictive and remote management capabilities minimize maintenance needs, resulting in lower operational costs and faster incident resolution.
Beyond operational efficiency, connected lighting provides valuable real-time data that helps city managers make informed decisions and plan upgrades more effectively. Adaptive dimming and improved illumination enhance public safety, while reduced light pollution and CO₂ emissions contribute to broader sustainability goals. Collectively, these benefits support the creation of more resilient, citizen-focused cities.
Monthly energy consumption in 2019 for different public lighting systems. Smart street lighting shows the greatest energy savings compared to conventional LED and high-pressure sodium systems. Source: https://acortar.link/kKoY4C
The Technology Foundation: From LEDs to Interoperability
Lighting Hardware
Energy efficiency and lifespan
LED technology has become the standard for modern public lighting due to its exceptional energy efficiency and long operational life. Compared to traditional sodium or halogen lamps, LEDs deliver higher luminous output while consuming significantly less power, directly lowering energy bills and emissions for municipalities. Their extended lifespan, often exceeding 50,000 hours, reduces replacements and maintenance interventions, making them a reliable foundation for sustainable public infrastructure.
Modern LED systems are fully compatible with adaptive dimming and control technologies. Brightness levels can be adjusted by schedule, location, or activity patterns, ensuring the right balance between safety and energy efficiency. When paired with ambient light sensors, LEDs can automatically adapt to real-time conditions, creating a responsive and efficient lighting network.

Connectivity
The growth of smart cities relies on the ability to connect and manage thousands of distributed devices efficiently. Among the available communication technologies for urban IoT such as NB-IoT, LTE-M, and LoRaWAN, each one offers distinct advantages in terms of coverage, energy consumption, and scalability.
NB-IoT provides deep indoor coverage and strong reliability but depends on cellular infrastructure and subscription models. LTE-M offers lower latency and mobility support, making it suitable for more dynamic IoT applications. LoRaWAN, on the other hand, stands out for its long communication range, very low energy consumption, and the flexibility to operate on both public and private networks.
In this project, LoRaWAN has been integrated in accordance with the specifications required by the lighting manufacturers, ensuring full compatibility and stable communication between devices. This choice provides an optimal balance between coverage, scalability, and operational cost, enabling secure, bidirectional communication between lighting nodes and the central management platform, even in areas with limited cellular connectivity. Furthermore, the use of open standards such as TALQ ensures that the system remains interoperable and adaptable, allowing future integration with different connectivity technologies without compromising functionality or performance.
Interoperability Standards
Interoperability and compliance with open standards are critical for the scalability and sustainability of any smart city initiative. Adhering to recognized frameworks ensures that different components can communicate effectively, regardless of the manufacturer or underlying technology. This enables municipalities to evolve their infrastructure without being constrained by proprietary systems.
The TALQ protocol defines a standardized communication model for smart outdoor lighting, ensuring interoperability between Central Management Systems (CMS) and from various vendors within Outdoor Device Networks (ODN) accessed through TALQ Gateways.

FIWARE complements this approach by providing an open framework for managing IoT context data through the NGSI-LD API. This enables real-time, semantic data exchange across smart city domains, allowing lighting data to be combined with other systems such as energy management or environmental monitoring. Together, TALQ and FIWARE foster a connected and future-proof ecosystem for municipal innovation.
By maintaining compliance with these dominant industry standards, the project ensures compatibility, scalability, and reduced vendor dependency, aligning with the principles of open and sustainable smart city development.
The Solution & Real-World Impact
Platform Architecture of our Solution
The system architecture provides municipalities with full visibility and control over their lighting infrastructure through an end-to-end, standards-based design. It connects physical assets in the field to a centralized management platform, enabling seamless data exchange, automation, and optimization across all operational layers.
At the device level, each luminaire includes a communication node that collects data such as energy consumption, operating status, and brightness level, while also receiving commands like dimming or on/off schedules. These nodes form the foundation of the connected network, turning each luminaire into an intelligent, addressable component.
Data from the nodes is transmitted via the LoRaWAN network, which connects to strategically located gateways that aggregate and forward information securely to the central platform. At the platform layer, data is processed and visualized through a web-based interface that gives municipal operators real-time access to the entire network. From this dashboard, they can configure devices, monitor performance, define programs, and generate reports, all within an intuitive and transparent environment.
This architecture streamlines operations, reduces maintenance overhead, and enables cities to make data-driven decisions with precision and confidence.
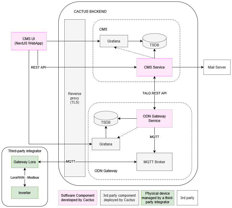
TALQ architecture: CMS and ODN Gateway
To ensure interoperability and alignment with international standards, the solution follows the TALQ architecture, the reference framework for smart outdoor lighting management. TALQ defines two primary layers: the Central Management System (CMS) and the ODN Gateway
The CMS serves as the core control layer, responsible for network-wide coordination, data processing, and analytics. It provides municipalities with tools for scheduling, monitoring, and reporting, allowing operators to manage lighting policies and maintenance tasks from a unified interface.
The ODN Gateway serves as the intermediary between the CMS and the devices within the field level Outdoor Device Network (ODN). It handles data collection, command distribution, and event processing, ensuring that the lighting infrastructure responds dynamically to control inputs from the CMS and environmental conditions.
By following the TALQ model, the system guarantees interoperability between devices from different manufacturers that can implement its own ODN Gateway and minimizes vendor lock-in. This ensures that municipalities can expand or upgrade their infrastructure without compatibility issues, maintaining a flexible and future-ready environment for smart urban management.
Asset Inventory
The asset inventory functionality serves as the foundation of the management platform, providing municipalities with a complete and structured overview of all assets integrated into the system. While the platform focuses primarily on public lighting, it also supports the management and configuration of inverters, communication gateways, and custom non-IoT assets, enabling cities to centralize operations across diverse infrastructure components.
Each device type can be registered, categorized, and configured individually. For connected assets such as luminaires, inverters, or gateways, the platform displays operational data, communication status, and configuration parameters in real time. For non-IoT objects, users can define custom device types, allowing them to manage physical infrastructure elements that are not connected to the network but are still part of municipal operations. This flexibility enables a fully personalized approach to asset management, adapted to each city’s specific organizational model.
All registered devices are displayed on an interactive map view, offering a geographic representation of the infrastructure. The map is accompanied by a data table that lists key attributes of each device, such as location, model, network status, and last communication timestamp. By selecting a device on the map, operators can quickly access its most recent data and configuration details, ensuring efficient monitoring and decision-making.
To simplify data management at scale, the platform supports CSV file import and export. This functionality allows users to quickly update existing devices or register new ones in bulk, avoiding manual entry. Operators can export the current inventory, make modifications offline, and reimport the file to apply the changes automatically, streamlining configuration and maintenance tasks.
The system also supports group configuration and batch operations. Using polygon selection tools on the map, or by selecting multiple entries from the data table (with the help of filters and sorting options), users can modify settings or execute actions simultaneously on multiple assets. This feature is particularly valuable for large-scale deployments, where hundreds or thousands of luminaires or nodes must be managed consistently and efficiently.
Through this flexible, visual, and data-driven interface, this functionality allows municipalities to maintain full control over their infrastructure, ensuring accuracy, traceability, and operational efficiency across the entire network.

Control & Management
The platform includes a comprehensive set of control and management functions that allow operators to interact directly with the connected devices. Depending on the type of equipment, different actions can be executed either individually or simultaneously on multiple devices, ensuring flexible and efficient operation across the network.
For luminaires, the platform enables full dimming control, allowing users to adjust brightness levels or switch the lights on and off as required. Additional functions include GPS reading, which retrieves the real device’s position, and time synchronization, used to correct local clock deviations in case a device loses synchronization. These features ensure accurate operation, consistent scheduling, and precise geolocation of each luminaire within the network.
For inverters, control commands allow operators to manage their operational state. Devices can be instructed to feed energy into the grid or be placed into or out of standby mode, depending on network conditions or maintenance needs.
Scheduling
The scheduling functionality allows operators to automate device behavior through configurable programs and calendars, ensuring optimal performance and energy efficiency without requiring continuous manual intervention. Each program defines how a group of devices should operate over time, adapting lighting or inverter behavior to local needs and environmental conditions.
For luminaires, the platform supports up to nine configurable time segments per program. Each segment can be assigned a specific dimming level or complete switch-off, enabling precise control of lighting intensity throughout the night. This flexibility allows municipalities to design lighting profiles that align with traffic patterns, safety requirements, or energy-saving policies.
For inverters, programs can define up to three charge segments and three discharge segments, each with specific operational parameters. These include settings for AC Charge Power Rate (%), AC Battery Charge Level (%), Forced Discharge Power Rate (%), and Stop Discharge SOC (%). By customizing these values, operators can optimize energy storage, grid feed-in, and battery management strategies according to local demand and infrastructure characteristics.
Once a program is created, it can be assigned to a group of devices and activated according to a calendar. Calendars define when each program becomes effective, allowing seasonal, weekly, or event-based scheduling. This system gives municipalities full control over when and how lighting or energy assets operate, ensuring efficiency, consistency, and alignment with operational objectives.

Alerts & Maintenance
The alerts and maintenance functionality provides real-time monitoring of device status and fault conditions, ensuring that operators can detect and respond to issues efficiently. Each device type is associated with a specific set of alert conditions, which can be customized according to operational requirements. Users can adjust the thresholds that trigger alerts or disable certain notifications entirely, allowing full control over how events are detected and managed.
When a device generates an alert, it is automatically reported to the platform, where it is processed and displayed to authorized users. The system includes a flexible alert notification configuration, allowing administrators to define which alerts are active, assign a severity level to each, and determine how notifications are delivered. Each user can specify the minimum severity level they wish to be notified about, ensuring that critical events receive immediate attention while minor issues can be reviewed later.
Active alerts are visually represented on the map view, enabling quick identification of affected devices across the network. In addition, a historical table provides a detailed record of past alerts, including timestamps, device information, and resolution status. The module also includes a summary chart that displays the number of devices that have triggered alerts over the last seven days, helping operators identify recurring issues or trends.
Through this structured and configurable approach, the platform streamlines fault detection, prioritization, and response, improving the overall reliability and maintainability of municipal infrastructure.
Reporting & Analytics
The reporting and analytics functionality provides operators with powerful tools to visualize, analyze, and export data collected from all connected devices.
The platform integrates Grafana and Prometheus to manage time-series data and present it through dynamic, customizable dashboards. Users can visualize device analytics in real time or review historical data, either collectively for all devices, by specific groups, or for an individual device.
The analytical dashboards display detailed operational metrics such as active power, power factor, active energy, current, and voltage, as well as physical parameters including temperature and lamp tilt angle. These measurements help operators assess system efficiency, detect anomalies, and verify proper device operation under varying conditions.
In addition to device-level analytics, the platform provides an aggregated dashboard that compiles key performance indicators across the entire network. This includes metrics such as total active energy, energy deltas, and consumption over specific time periods, enabling a comprehensive understanding of system performance and energy trends.
The system also supports PDF report generation, allowing users to export structured summaries of device data in a format similar to the platform’s data tables. These reports are useful for documentation, auditing, or sharing performance insights with stakeholders.
By combining real-time visualization, historical analysis, and automated reporting, the reporting and analytics functionality transforms operational data into actionable insights that support optimization, transparency, and sustainable urban management.
Deployment Across Multiple Municipalities
Automated Deployment Workflow
The deployment process is designed to ensure a reliable, repeatable, and secure rollout of the system across multiple municipalities.
The process begins with the automated deployment of the ODN Gateway. A dedicated script generates all required configuration files and container definitions in the backend, using parameters such as security credentials, authentication keys, and environment-specific settings.
Once the configuration files are generated, a pipeline execution is triggered to build and deploy the containers, creating the operational environment for the municipality. After this step, the municipality itself is defined within the platform, and the corresponding verticals (inverters, luminaires, and gateways) are configured to establish the logical structure of the system.
Following the digital setup, the physical installation phase begins. The deployment partner installs the gateways and field devices. Once installed, network gateways (such as LoRaWAN Gateways) must be configured to connect to the MQTT broker hosted within the ODN Gateway.
Subsequently, a bootstrap process is executed to initialize the system, during this process the ODN Gateway announces itself to the CMS, linking the platform’s services and enabling end-to-end communication. Finally, the devices are registered within the application, where they become visible and manageable through the platform’s interface.
This phased and semi-automated strategy ensures that each new municipality can be deployed efficiently and consistently, reducing setup time while maintaining security and scalability.
Scalability, Lessons Learned & Best Practices
As the system evolved to support deployments across multiple municipalities, scalability became a central focus. The platform’s architecture allows each Outdoor Device Network (ODN) to operate as an independent backend instance, ensuring that the system can expand horizontally as new municipalities are added. This modular structure makes replication straightforward and maintains stability even as the number of connected devices grows.
However, scalability is ultimately constrained by physical and communication limits. On the hardware side, overall message throughput depends on the number of LoRaWAN gateways deployed in the field: additional gateways increase network capacity and reduce message congestion. On the software side, the Central Management System (CMS) must process data from all ODNs, which can create performance challenges as the network expands.
To address this, several optimizations were implemented. Data transmitted through TALQ can be filtered or aggregated, reducing unnecessary load on the CMS, for example, by reducing the amount of historical data retained, or transmitting only data that has changed.
One of the key lessons learned during development was the transition from a single ODN architecture to a multi-ODN environment. This required significant adaptation of the platform’s communication and deployment layers to ensure proper coordination between independent ODNs and the centralized CMS.
Another important milestone was the shift from manual deployment to a fully automated rollout process, which greatly improved efficiency and consistency. Automation not only reduced human error but also simplified maintenance and scaling for future municipalities.
A major technical challenge encountered during scaling was MQTT message queuing. Without proper control, MQTT could generate an unbounded number of messages awaiting acknowledgment, risking bottlenecks and potential data loss. To prevent this, a configurable queuing system was implemented to manage message flow dynamically and maintain reliable communication across all layers of the platform.
These enhancements, from network optimizations to backend automation, have significantly improved the platform’s scalability, stability, and overall reliability.
The Future & Conclusion
Roadmap
The platform continues to evolve to support new device types, improve interoperability, and integrate advanced data-driven capabilities. Current development efforts are focused on expanding the system flexibility and preparing it for future integrations.
New integrations
A new type of luminaire node is currently under development, requiring adaptations on both the backend and frontend to support multiple device classes. To achieve this, the system has introduced the ability to define custom device models and associate them with the corresponding verticals within each municipality.
Future integrations with other models can be approached in different ways depending on the level of compatibility. On the frontend, specific adaptations may be needed to align the interface with each model’s attributes and behavior. On the CMS level, the platform can communicate with ODN gateways that already manage those device models, minimizing development effort.
Alternatively, a new ODN Gateway implementation can be developed, consisting of two main steps:
-
Implementation of the node’s communication protocol, enabling direct interaction with the new hardware.
-
Definition of the TALQ class and mapping of the device’s native protocol to the corresponding TALQ attributes, ensuring interoperability within the existing system.
AI for optimization and predictive maintenance
Looking ahead, the integration of artificial intelligence represents a natural next step in the evolution of the platform. AI-driven analysis could be used to further optimize energy consumption and enable predictive maintenance strategies based on real-time and historical data.
By combining operational information from the lighting infrastructure with external data sources such as weather forecasts, ambient light levels, and electricity market prices, the system could dynamically adjust dimming schedules and energy usage to improve efficiency.
In addition, predictive models based on device telemetry and performance trends could help anticipate potential failures before they occur, improving reliability and reducing maintenance costs. This approach would move the platform toward a fully adaptive and self-optimizing public lighting management system, capable of making data-informed adjustments autonomously.








